The SOLIDWORKS User Forum
24/7 Help for SOLIDWORKS Users
Use your SOLIDWORKS® or 3DEXPERIENCE® ID to log in
Log In or JoinLearn, Engage, Discover, and Share SOLIDWORKS Knowledge
What is Happening in the Community
Learn, engage, discover, and share knowledge with other SOLIDWORKS users about 3DEXPERIENCE Works, desktop, cloud-connected, or pure cloud. Read some sample SOLIDWORKS User Forum community posts below.
The User Forum Is Accessible From Inside SOLIDWORKS
Unlock Instant Access to the Expertise of the SOLIDWORKS User Community.

How do I get open leaders for diameters?
I am trying to recreate the Diameter dimensions in the image below. how do I edit my leaders so that are open/one sided?

Drawing View Scaling Missing
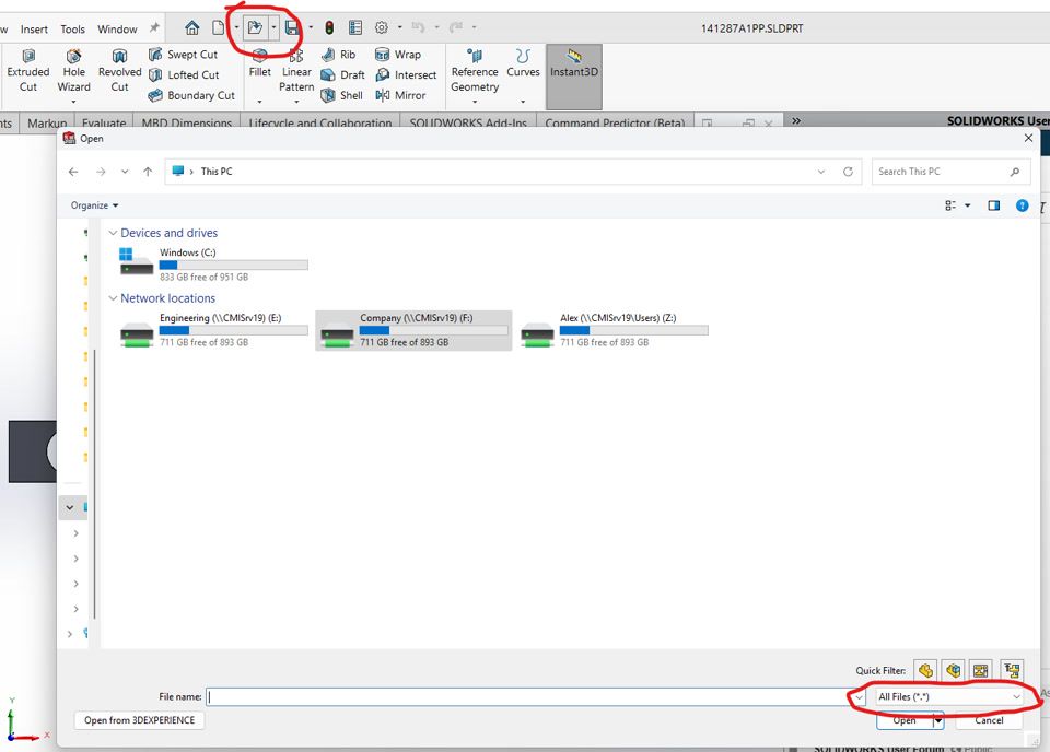
When I click the Open Command it has a default file type for 'all files.' Is there a way to set that default file type?

FAQ
Log in or Join Now to

Ask questions

Share what you know







